Глава 14. Применение зависимых проводок
14.1 Общие сведения
Кому будет полезен этот раздел?
Раздел Зависимые проводки предназначен для консультантов, производящих настройку системы для компаний, администраторов ФинГрад и специалистов по управленческому учету.
Какие задачи можно решить с помощью зависимых проводок?
Эта функция ФинГрад на основе проводки о какой-либо хозяйственной операции автоматически создает зависимые проводки по заданным правилам.
Зависимые проводки могут применяться:
- для преобразования проводок при импорте из внешних систем - 1С, iiko, StoreHouse и других;
- для автоматического выделение части суммы по хозяйственной операции - например, начисления процента с продаж менеджеру, выделения НДС и НСП и т.д.
14.2 Быстрый старт
В этой главе описан редактор правила зависимых проводок, представлен принцип его работы и приведены примеры работы с зависимыми проводками.
14.2.1 Редактор правила зависимых проводок
Для работы с редактором зависимых проводок нужно перейти в меню Настройки ⭢ Правила зависимых проводок
.

В окне редактора размещены следующие элементы:
-
первый элемент – область отображения выделенного правила зависимых проводок:
- в поле Имя отображается наименование правила;
- в области Фильтр задаются правила выбора проводок, для которых будут созданы зависимые проводки;
- в области Зависимые задаются правила преобразования исходной проводки, по которым формируются зависимые проводки;
-
второй элемент – область проверки работы правила:
- в блоке Тестовая проводка задаются значения аналитик, которые будут соответствовать критериям Фильтра;
- в блоке Зависимые от теста формируются проводки в соответствии с формулами преобразования исходных аналитик. Здесь можно посмотреть, как работают заданные формулы;
- с помощью кнопки
тестируется правило и формируются зависимые от тестовой проводки;
- с помощью кнопки
проводится оценка быстродействия правил зависимых проводок.
-
третий элемент – область отображения списка правил зависимых проводок.
14.2.1.1 Настройка правила зависимых проводок
Настройка правила зависимых проводок выполняется в первой области, в которой реализованы следующие возможности:
-
Наименование правила зависимой проводки задается в поле Имя:
В поле Имя располагаются следующие кнопки:
- Удалить правило
- удаляет правило зависимой проводки;
- Скопировать правило
- копирует правило зависимой проводки. При этом наименование новой проводки формируется из наименования исходной и строки "_копия".

- Удалить правило
-
В блоке Фильтр располагается кнопка Выбрать поля
, открывающая диалоговое окно выбора полей фильтра.

-
Наименование зависимой проводки задается в поле Имя в блоке Зависимые:
В блоке Зависимые располагаются следующие кнопки:
- Добавить новую
– создает зависимую проводку со стандартными полями;
- Создать копию
– располагается в строке с именем каждой зависимой проводки и выполняет её копирование. При этом наименование зависимой проводки формируется из наименования исходной и строки "_копия";
- Удалить
в поле Имя - удаляет зависимую проводку из правила.
- Добавить новую
14.2.1.2 Работа со списком правил зависимых проводок
В третьей области расположен список правил зависимых проводок.
Для работы со списком правил реализованы:
- строка поиска для поиска правил зависимых проводок по наименованию/части наименования;
- кнопка
для создания нового правила;
- кнопка
для копирования выделенных правил в буфер обмена для вставки в другую базу данных;
- кнопка
для вставки правил, скопированных в другой базе данных, из буфера обмена;
- переключатель
/
для выключения/включения правила;
- значок
для обозначения правила, выбранного для копирования.

Для работы с правилом в блоках Фильтр/Зависимые нужно выделить правило однократным нажатием кнопки мыши. Это правило будет выделено голубой заливкой фона в списке.
Правило, изменения в котором не сохранены, выделено зеленой вертикальной чертой слева от наименования:

Для сохранения/отмены внесенных изменений нужно нажать на кнопку Сохранить/Отменить в правом нижнем углу окна настроек.
14.2.2 Создание зависимой проводки
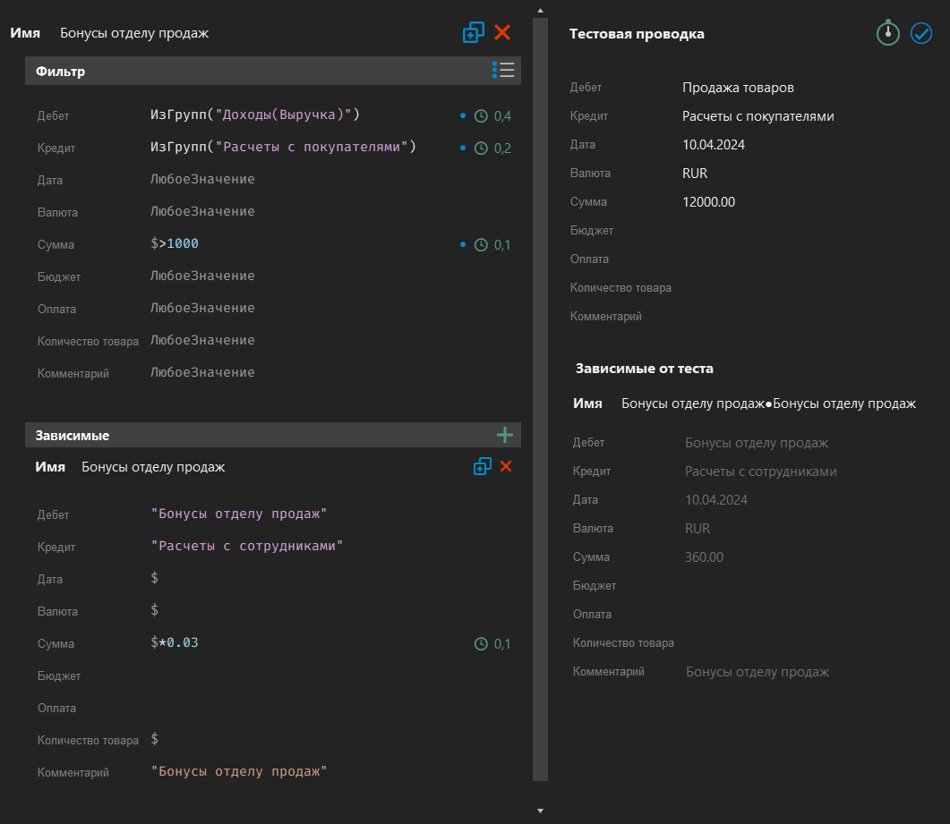
Чтобы увидеть правило зависимой проводки в действии, создадим и проведём проводку. Например, нам необходимо провести начисление бонусов отделу продаж при оформлении продажи и проведении оплаты товаров и услуг покупателю.
Правило зависимых проводок в нашем примере требует, чтобы дебетуемый счёт относился к группе счетов Доходы(Выручка), а кредитуемый счет - к группе Расчеты с покупателями. Поле Сумма должно иметь ненулевое значение.

При создании собственных правил Вы сможете сами настраивать фильтр и выбирать необходимые Вам поля.
Теперь во вкладке Ввод проводок заполняем необходимую информацию, чтобы значения полей проводки удовлетворяли условиям правила (фильтру):
-
В качестве ШЕФ-счета выбираем счёт Продажа товаров:

-
В качестве КОРР-счёта выбираем счёт Покупатели:

-
Указываем дату операции.
-
Указываем приход денежных средства в графе Дебет.
-
Заполняем поле Комментарий (по желанию).

Затем необходимо провести проводку с помощью кнопки (Провести выделенные проводки) на панели инструментов. На основании введенной нами проводки ФинГрад автоматически создаст зависимую проводку, если проводка удовлетворяет условиям активного правила.

Для того, чтобы просмотреть зависимую проводку, необходимо щёлкнуть правой кнопкой мыши по нужной проводке и в контекстном меню выбрать команду Показать список зависимых проводок:

Открывается новая вкладка Выписка зависимых проводок со всей информацией о зависимой проводке. В соответствии с правилом в зависимую проводку копируются все поля основной проводки:

14.2.3 Отладка правила зависимой проводки
Рассмотрим отладку простого правила начисления отделу продаж бонусов с продаж.
В фильтре правила зависимой проводки указано, что дебетуемый счёт должен относиться к группе счетов Доходы(Выручка). Соответственно, для проверки правила в области Тестовая проводка нам необходимо правильно заполнить это поле.
Если мы укажем в качестве дебетуемого счёта, к примеру, счёт Альфа банк рубли, то ФинГрад укажет на ошибку заполнения (что верно, ведь счёт Альфа банк рубли не входит в группу счетов Доходы(Выручка)): напротив неверно заполненного поля появится системное сообщение Проводка не удовлетворяет условию фильтра:

Если мы хотим изменить какое-либо условие правила, то в области Фильтр или Зависимые можем внести необходимые изменения. Например, нам нужно указать ограничения по сумме. Заполняем поле Сумма с помощью нужной формулы и проверяем результат в области Тестовая проводка.
Если сумма в тестовой проводке указана неверно, ФинГрад выделит поле Сумма вместе с системным сообщением Проводка не удовлетворяет условию фильтра:

Если условия проводки удовлетворяют всем фильтрам, тогда ФинГрад успешно закончит тест, и в блоке Зависимые от теста будет сформирована зависимая проводка в соответствии с заданными настройками:

Если мы хотим, например, увеличить сумму бонусов с продаж, то в области Зависимые в поле Сумма укажем новое значение. Тогда зависимая проводка сформируются в блоке Зависимые от теста с новым результатом:

Для сохранения/отмены изменений, внесенных в правило, нужно нажать на кнопку Сохранить/Отменить в правом нижнем углу окна настроек.
14.3 Как работают зависимые проводки
14.3.1 Общее описание модели зависимых проводок
Зависимые проводки создаются и проводятся автоматически при проведении обычных проводок по заданным правилам.

Каждое правило состоит из двух частей: фильтра исходных проводок и описания содержимого зависимой проводки.
Фильтр - это набор условий. Если проводка соответствует всем условиям фильтра, на ее основе создается зависимая проводка. Поля зависимой проводки (счета, даты, суммы, комментарий) получают значения, указанные в правиле; значения остальных полей копируются в зависимую проводку из исходной (родительской) проводки.
Формирование зависимой проводки происходит следующим образом:
- Вы создаете (вручную или с помощью импорта) проводку и проводите её.
- ФинГрад проверяет, каким имеющимся правилам зависимых проводок соответствует новая проводка.
- Если проводка подходит под все условия правила, ФинГрад создает зависимую проводку в соответствии с этим правилом.
14.3.2 Фильтр проводок
В фильтре для любого поля можно указать конкретное значение или логическое выражение, на соответствие которым будут проверяться все вносимые в ФинГрад проводки.
Знак $ означает текущее значение поля основной проводки. То есть $ в поле Сумма фильтра означает значение суммы в основной проводке.
Если фильтр по полю не нужен, в фильтре должен быть написан текст ЛюбоеЗначение.
14.3.3 Работа с числовыми полями
Примеры фильтров:
| Значение фильтра | Требование к полю проводки |
|---|---|
500 | Значение поля равно 500 |
$ == 500 | Значение поля равно 500 |
$ <= 500 | Значение поля меньше или равно 500 |
$ >= 500 | Значение поля больше или равно 500 |
$ != 500 | Значение поля не равно 500 |
ЛюбоеЗначение | Значение поля может быть любым |
$ < 300 || $ > 500 | Значение поля меньше 300 или больше 500 |
$ >= 300 && $ <= 500 | Значение поля находится в диапазоне от 300 до 500 включительно |
$ > 500 && $ != 1000 | Значение поля - любое число больше 500, кроме 1000 |
Распространенные ошибки:
| Значение фильтра | Требование к полю проводки |
|---|---|
> 500 | Не указан символ $ (правильная запись: $ > 500) |
$ = 500 | Знак = означает оператор присваивания, а не сравнения.Для сравнения используется оператор ==.Правильная запись: $ == 500 или просто 500 |
$ < > 500 | "Не равно" обозначается символами !=Правильная запись: $ != 500 |
$ < = 500 | Между символами < и = не должно быть пробела.Правильная запись: $ <= 500 |
$ ! = 500 | Между символами ! и = не должно быть пробела.Правильная запись: $ != 500 |
В языке зависимых проводок для отделения дробной части числа используется точка, а не запятая. Запятая используется для отделения параметров (аргументов) функций - например, функция $.ИзСписка(1,3) имеет два параметра: 1 и 3.
Для наглядности разберём несколько примеров задания числового фильтра:
-
Если в области Тестовая проводка мы задали определенное значение Суммы, но оно не совпадает с условием, заданным в Фильтре проводки, то ФинГрад оповестит об этом при попытке провести проверку правила зависимой проводки:

Соответственно, если мы изменим сумму, указанную в области Фильтра, на подходящую для тестовой проводки, ФинГрад успешно протестирует правило:

-
Если была допущена ошибка в записи условия правила, ФинГрад оповестит об этом, во-первых, выделяя красным подчёркиванием ошибку, во-вторых, системным сообщением с указанием на тип ошибки:

При изменении условия фильтра на верное с правильной записью конкретного значения или логического выражения ФинГрад успешно проведёт проверку правила:

14.3.4 Работа со строковыми полями
Строковые значения (например, поля Дебет, Кредит, Комментарий, Валюта) записываются в кавычках, например, "Расчеты с сотрудниками" (можно использовать и одинарные кавычки: ‘Расчеты с сотрудниками’).
Примеры фильтров:
| Значение фильтра | Требование к полю проводки |
|---|---|
"Продажи" | В поле указано значение Продажи |
$ == "Продажи" | В поле указано значение Продажи |
$ != Продажи | В поле указано любое значение, кроме Продажи |
ЛюбоеЗначение | Значение поля может быть любым |
$ == "Продажи" ❘❘ $ == "Расчеты с покупателями" | В поле указано значение Продажи или Расчеты с покупателями |
$.ИзСписка("Склад", "Материалы", "Товары на складах")ИзСписка("Склад", "Материалы", "Товары на складах") | В поле указано любое из трёх значений Склад, Материалы или Товары на складах |
$.ИзГрупп("Товарные запасы", "Основные средства")ИзГрупп("Товарные запасы", "Основные средства") | В поле указан счёт, входящий в любую из групп счетов – Товарные запасы или Основные средства |
Распространенные ошибки:
| Значение фильтра | Требование к полю проводки |
|---|---|
Продажи | Строковое значение не заключено в кавычки. Правильная запись: "Продажи" |
$ = "Продажи" | Знак = означает оператор присваивания, а не сравнения.Для сравнения используется оператор ==.Правильная запись: $ == "Продажи" или просто "Продажи" |
== "Продажи" | Символ $ не указан.Правильная запись: $ == "Продажи" или просто "Продажи" |
$ <> "Продажи" | "Не равно" обозначается символами !=Правильная запись: $ != "Продажи" |
Для наглядности разберём несколько примеров задания строкового фильтра:
-
Если в области Тестовая проводка мы задали определенное значение поля Дебет, но оно не совпадает с условием, заданными в Фильтре проводки, то ФинГрад оповестит об этом при попытке провести проверку правила зависимой проводки:

Соответственно, если мы изменим условие в поле Дебет области Фильтра на подходящее для тестовой проводки (к примеру, укажем в поле Дебет логическое выражение), ФинГрад успешно протестирует правило:

-
Если в поле Дебет тестовой проводки указан счёт, относящийся к какой-либо группе счетов, то в поле Дебет фильтра правила можно указать логическую функцию
ИзГрупп:

Описание функций по работе со счетами приведены в справочной части этой главы.
14.3.5 Работа с датами
С датами можно производить операции сравнения, арифметические действия и другие преобразования.
Примеры фильтров:
| Значение фильтра | Требование к полю проводки |
|---|---|
"15.04.2024" | В поле указана дата 15.04.2024 |
$ < вДату ("01.05.2024") | В поле указана дата ранее 01.05.2024 |
Сегодня | В поле указана сегодняшняя дата |
$ <= Сегодня | В поле указана дата не позднее текущей |
$ == Сегодня - 1 | В поле указана дата вчерашнего дня |
Распространенные ошибки:
| Значение фильтра | Требование к полю проводки |
|---|---|
$ < вДату (01.05.2024) | Значение даты не заключено в кавычки. Правильная запись: $ < вДату ("01.05.2024") |
$ == "Сегодня" | Кавычки не нужны. Правильная запись: $ == Сегодня или просто Сегодня |
$ = Сегодня | Знак = означает оператор присваивания, а не сравнения.Для сравнения используется оператор ==Правильная запись: $ == Сегодня или просто Сегодня |
Описание всех функций работы с датами приведено в справочной части этой главы.
14.3.6 Работа с валютами
Для фильтрации проводок с использованием значения поля Валюта и для генерации зависимых проводок можно использовать встроенные функции, позволяющие конвертировать суммы, узнавать обменный курс и валюту проводок.
Функции для работы с валютами приведены в справочной части этой главы.
14.3.7 Логические выражения
В поле фильтра правила должно быть указано логическое выражение, которое может быть одним из двух значений - Истиной или Ложью. Если для поля новой проводки выражение истинно, значит она соответствует фильтру по этому полю. Если все поля проводки соответствуют условиям фильтра, для этой проводки будет сгенерирована зависимая проводка.
В правилах зависимых проводок используется язык программирования JavaScript, поэтому за помощью в их составлении можно обратиться к программистам или изучить дополнительные материалы по JavaScript в Интернете.
Примеры простых условий из одного значения, с которым производится сравнение:
| Значение поля исходной проводки | Условие фильтра | Результат |
|---|---|---|
500 | 500 | Истина |
500 | 4400 | Ложь |
Продажи | "Продажи" | Истина |
Расчеты с покупателями | "Расчеты с поставщиками" | Ложь |
Более сложные условия можно создавать с использованием операторов сравнения и логических операторов.
Существуют следующие операторы сравнения:
>– больше;<– меньше;>=– больше или равно;<=– меньше или равно;==– равно;!=– не равно;
Существуют следующие логические операторы (всего три):
&&– логический оператор "И" – ставится между двумя логическими выражениями; получившееся выражение истинно, если истинны оба исходных логических выражения;||– логический оператор "ИЛИ" – ставится между двумя логическими выражениями; получившееся выражение истинно, если истинно хотя бы одно исходное логические выражение;!– логический оператор "НЕ" – если поставить этот оператор перед логическим выражением, его результат меняется на противоположный (ИстинанаЛожь,ЛожьнаИстина).
Рассмотрим примеры:
| Значение поля исходной проводки | Условие фильтра | Результат | Комментарий |
|---|---|---|---|
500 | $ > 300 && $ < 400 | Ложь | Выражение истинно только для значений, которые больше 300 и меньше 400. Значение 500 этим условиям не удовлетворяет, поэтому значение выражения – Ложь |
500 | $ < 300 || $ > 400 | Истина | Выражение истинно для значения 500, так как 500 удовлетворяет одному из условий, связанных с оператором Или ($ > 400) |
Продажи | $ != "Активы" | Истина | Выражение истинно, так как значение Продажи не равно значению Активы |
Расчеты с покупателями | $ == "Активы" || $ == "Обязательства" | Ложь | Выражение ложно, так как значение Расчеты с покупателями не удовлетворяет ни одному из условий |
Обязательства | $ == "Активы" || $ == "Обязательства" | Истина | Выражение истинно, так как значение Обязательства удовлетворяет одному из условий |
14.3.8 Описание полей зависимых проводок
Аналитики по умолчанию копируются из исходной (родительской) проводки в зависимую (дочернюю). Значения для базовых аналитик проводки – счета, даты, суммы, комментарий – должны быть заданы явно в правиле зависимых проводок.
Примеры выражений для вычисления полей зависимой проводки:
| Выражение | Значение поля зависимой проводки |
|---|---|
$ | Значение этого же поля родительской проводки |
$*0.5 | Значение поля родительской проводки, умноженное на 0,5 |
1000 | Значение - 1000 |
"Продажи" | Продажи |
Сегодня | Текущая дата |
р.Дебет | Значение поля Дебет родительской проводки |
р.Аналитика("Контрагент") | Значение аналитики Контрагент родительской проводки |
р.Аналитика("Контрагент").Колонка("ИНН") | Значение колонки ИНН аналитики Контрагент родительской проводки |
"НДС по " + р.Аналитика("Контрагент") + ", ИНН " + р.Аналитика("Контрагент").Колонка("ИНН") | Пример значения: НДС по ООО "Свет", ИНН 7755012156 |
Для любого поля можно указать значение $ - тогда в зависимую проводку будет скопировано значение этого поля родительской проводки.
Можно указать выражение, результат которого будет записан в поле зависимой проводки. Например, если для поля Сумма указать выражение $*0.5, в это поле запишется половина суммы родительской проводки.
Имеется возможность обратиться к значениям других полей. Для этого в выражении необходимо написать букву р и после точки указать название требуемого поля. Например, для поля Кредит мы можем указать выражение р.Дебет. В результате в поле кредитуемого счёта зависимой проводки будет записан дебетуемый счёт родительской проводки.
Переменные и свойства проводок приведены в справочной части этой главы.
В выражениях можно использовать значения аналитик проводок. Например, выражение р.Аналитика("Контрагент") вернет значение аналитики Контрагент родительской проводки. Кроме того, можно использовать значения колонок аналитик. К примеру, выражение р.Аналитика("Контрагент").Колонка("ИНН") вернет значение колонки ИНН аналитики Контрагент родительской проводки.
Если имя аналитики не содержит пробелов, обратиться к её значению можно без указания функции Аналитика, например, р.Контрагент. Аналогично для колонок - если в имени колонки отсутствуют пробелы, функцию Колонка можно опустить (например, р.Контрагент.ИНН).
Функции по работе с аналитиками приведены в справочной части этой главы.
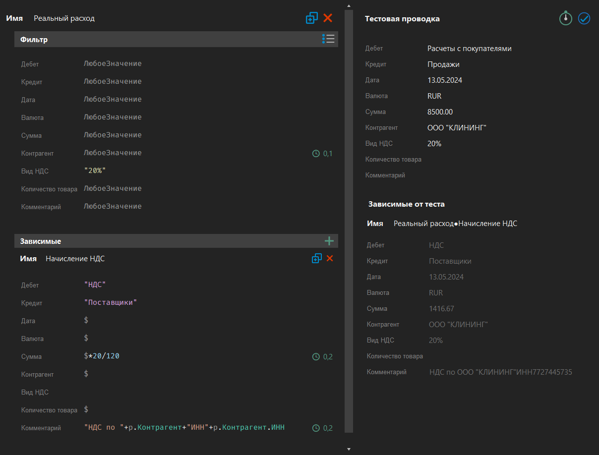
Разберем пример задания полей зависимой проводки:
-
Заполним поля области Тестовая проводка согласно данным из области Фильтр:
- в качестве дебетуемого счёта укажем счёт Расчеты с покупателями, а в качестве кредитуемого - Продажи;
- укажем нужную сумму и контрагента;
- выберем НДС – 20%;
- остальные поля можно заполнить по желанию.

-
Укажем правила заполнения полей зависимой проводки:
- в поле Дебет выберем счёт НДС;
- в поле Кредит выберем счёт Поставщики;
- в поле Сумма запишем формулу, по которой будет рассчитано НДС (
$∗20/120); - в поле Комментарий запишем Контрагента и его ИНН (
"НДС по "+р.Контрагент+"ИНН"+р.Контрагент.ИНН); - в полях Дата, Валюта и остальных выберем данные родительской проводки (
$).

-
С помощью кнопки Протестировать правило
создадим и проверим зависимую проводку:

14.4 Справочник по функциям
Ниже приведены основные функции языка зависимых проводок Более подробное описание языка зависимых проводок и дополнительные примеры приведены в главе 15. Язык зависимых проводок.
14.4.1 Функции работы со счетами
Для работы со счетами можно использовать функции:
ИзСписка(счёт1,…,счётN)– возвращаетИстину, если счёт перечислен в спискесчёт1,…,счётN;ИзГрупп(группа1,…,группаN)– возвращаетИстину, если счёт содержится в одной из указанных групп счетовгруппа1,…,группаN;ЭтоГруппа– возвращаетИстину, если счёт имеет дочерние счета;Комментарий– возвращает значение комментария к счёту, позволяет отфильтровать счета, имеющие заданный комментарий.
Примеры использования:
| Значение поля исходной проводки | Условие фильтра | Результат | Комментарий |
|---|---|---|---|
Расчеты с покупателями | ИзСписка("Расчеты с поставщиками","Расчеты с покупателями") | Истина | Выражение истинно, так как счет Расчеты с покупателями входит в список счетов функции |
Расчеты с покупателями | ИзСписка("Расчеты с поставщиками","Активы", "Обязательства") | Ложь | Выражение ложно, так как счет Расчеты с покупателями не содержится в списке счетов функции |
Товары на складах | ИзГрупп("Активы") | Истина | Выражение истинно так как счет Товары на складах принадлежит группе счетов Активы |
Товары на складах | $.ИзГрупп("Активы") && !$.ИзГрупп("Товарные запасы") | Ложь | Счет Товары на складах соответствует первому условию, но не соответствует второму условию !$.ИзГрупп("Товарные запасы"), которое требует, чтобы счет не принадлежал группе Товарные запасы |
Активы | ЭтоГруппа | Истина | Выражение истинно, так как счет Активы имеет зависимые счеты (является группой) |
14.4.2 Функции работы с датами
ФинГрад имеет следующие функции и переменные для работы с датами:
| Выражение | Значение |
|---|---|
$+1 или р.Дата+1 | Дата, следующая после даты родительской проводки |
$–7 или р.Дата–7 | Дата, которая на 7 дней раньше даты родительской проводки |
14.4.3 Переменные и свойства проводок
ФинГрад имеет следующие общие для всех проводок переменные:
| Переменная | Значение |
|---|---|
р | Родительская проводка |
$ | Значение текущего поля в исходной (родительской) проводке |
ГлавнаяВалюта | Обозначение главной валюты (короткое имя, например, RUR) |
ДатаЗакрытияПериода | Дата закрытия периода или пустое значение, если закрытия периода в ФинГраде не производилось |
ЛюбоеЗначение | Логическое значение Истина (выражение истинно вне зависимости от значения полей проводки) |
Сегодня | Сегодняшняя дата |
ТекущийПользователь | Идентификатор (login) текущего пользователя ФинГрада |
Проводки ФинГрад имеют следующие свойства:
| Свойство | Значение свойства |
|---|---|
Дебет | Дебетуемый счёт проводки |
Кредит | Кредитуемый счёт проводки |
Дата | Дата проводки |
Комментарий | Комментарий к проводке |
Валюта | Валюта проводки (короткое имя) |
Сумма | Сумма проводки |
КоличествоТовара | Количество товара в проводке |
Аналитика("имя") | Значение указанной аналитики проводки |
14.4.4 Функции работы с аналитиками
ФинГрад имеет следующие функции и переменные для работы с аналитиками:
| Функция | Значение |
|---|---|
Аналитика(ИмяАналитики) | Значение аналитики с указанным именем. Например, р.Аналитика("Вид НДС") – значение аналитики родительской проводки с именем Вид НДС.Примечание. Если имя аналитики не содержит пробелов, обратиться к её значению можно без указания функции Аналитика, например, р.Контрагент |
Аналитика(ИмяАналитики).Колонка(ИмяКолонки) | Значение колонки указанной аналитики. Например, Аналитика("Контрагент").Колонка("ИНН") – значение колонки ИНН аналитики Контрагент.Примечание. Если имя колонки не содержит пробелов, обратиться к её значению можно без указания функции Аналитика, например, р.Контрагент.ИНН |
Аналитика(ИмяАналитики).ИстКолонка(дата, ИмяКолонки) | Значение указанной исторической колонки по состоянию на заданную дату. Например Аналитика("Филиал").ИстКолонка("01.01.2024", "Руководитель") – значение колонки Руководитель аналитики Филиал по состоянию на 01.01.2024 |
Аналитика(ИмяАналитики).ИзСписка(Значение1,…, ЗначениеN) | Возвращает логическое значение (Истина или Ложь) в зависимости от того, входит ли значение указанной аналитики в список значений.Например, выражение Аналитика("Вид НДС").ИзСписка("20%","10%") возвращает значение Истина, если значение аналитики Вид НДС родительской проводки равно 20% или 10%, иначе возвращает значение Ложь |
Аналитика(ИмяАналитики).Удалено | Возвращает логическое значение Истина, только если выбранная аналитика удалена.Например р.Сотрудник.Удалено – истинно, если аналитика Сотрудник была удалена |
Аналитика(ИмяАналитики).ВСтроку | Возвращает строковое значение аналитики. Например р.Сотрудник.Аналитика("Бонус") может вернуть строковое значение 0.05 |
14.4.5 Функции работы с валютами
Для работы с валютами в зависимых проводках ФинГрада можно использовать следующие функции:
| Функция | Значение |
|---|---|
р.Валюта | Валюта исходной (родительской) проводки (короткое имя). Например, RUR – рубли, USD – доллары США, EUR – евро |
ГлавнаяВалюта | Обозначение главной валюты ФинГрада (короткое имя). Например, RUR – рубли, USD – доллары США, EUR – евро |
Конвертировать(Число, Валюта1, Валюта2, Дата) | Результат конвертации указанной суммы первой валюты во вторую валюту по курсу на указанную дату. Например, Конвертировать(р.Сумма, р.Валюта, "EUR", р.Дата) – выдаёт результат конвертации суммы родительской проводки в евро по курсу на дату проводки |
Конвертировать(Число, Валюта1, Валюта2) | Результат конвертации указанной суммы первой валюты во вторую валюту по курсу на сегодняшнюю дату. Например, Конвертировать(р.Сумма, р.Валюта, "USD") – выдаёт результат конвертации суммы родительской проводки в доллары США по сегодняшнему курсу |
ОбменныйКурс(Валюта1, Валюта2, Дата) | Обменный курс при обмене первой валюты во вторую валюту по курсу на указанную дату. Например, выражение ОбменныйКурс("EUR", "RUR", вДату("1.01.2021")) выдаёт результат 99,1919 (количество рублей на 1 евро на дату 1 января 2024 года) |
ОбменныйКурс(Валюта1, Валюта2) | Обменный курс при обмене первой валюты во вторую валюту по курсу на сегодняшнюю дату. Например, выражение ОбменныйКурс("USD","RUR") выдаст количество рублей за 1 доллар США по сегодняшнему курсу |